在編寫程序中我們難免程序中會有出現多段重復的程序,特別是功能相同的程序,這樣我們編程起來很費時間,也很繁雜,不利于觀看。那有沒有一種功能讓這些功能相同的程序打包成一個塊來使用呢?有的,這就要用到FB功能塊的功能了。
常用的FB功能塊的程序都可以在官網下載,包括CPU的功能塊,定位模塊的功能塊,CC-LINK遠程I/O模塊的功能塊等。
進入官網——樣本程序庫
https://wx97f6aec9de7f7c2b.h5.xiaoe-tech.com (二維碼自動識別)
進入三菱的程序庫
程序庫頁首
下載類型為FB的
下載好的程序庫,要進行安裝,然后導入GX Works2才能使用。下面介紹如何安裝和導入GX Works2。
1,下載完后是一個壓縮文件,進行解壓。
2,點擊setup.exe進行安裝即可。
3,打開GX Works2軟件
4,新建一個文件,勾選使用標簽。
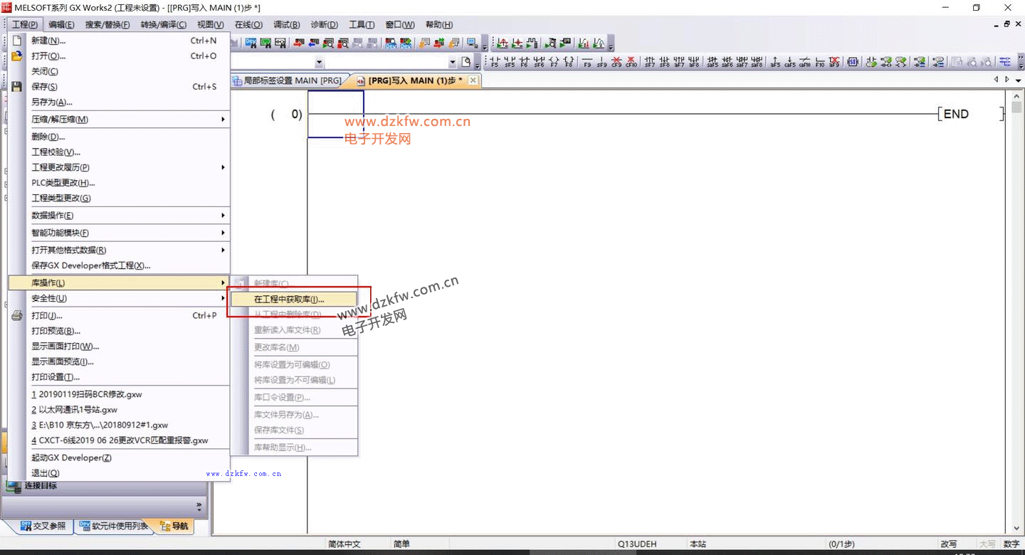
5,選在工程中獲取庫
6,我只安裝了定位模塊D75的程序塊,所以這里只有D75的選項,勾選它。
7,按FB一覽更新,勾選定位模塊D75你要用到的功能程序塊。
8,按確認即可導入。
整個流程就是這樣,導入其他的FB程序庫也是這樣操作。
那要是你自己想做個程序塊該如何創建和使用呢?列如用起保停程序:
1,右鍵新建數據
2,寫入數據名稱,確定
3,進入起保停的局部標簽,定義好類型,標簽名,數據類型。(下面再詳細介紹這幾種類型)
4,進入程序本體編寫程序
5,全部編譯,按是
6,進入MAIN主程序本體頁面,鼠標按起保停著拖過來MAIN程序本體界面。確認
7,寫好程序,全部編譯
8,模擬一下
X1通一次的話,Y就會一直保持輸出。
直到X2通一下,Y1才會斷開。
這個程序塊的功能就是這么用,如果遇到一些程序重復次數多而且程序又多的情況下,使用這FB程序塊的功能是事半功倍的。還有是編寫簡單工程時使用這FB程序塊的功能編寫程序速度會更快,也不容易出錯。


返回頂部
刷新頁面
下到頁底